business formation
PT-90 5240 程控电话交换机支持SIP中继,模拟中继和数字中继;数字中继可以支持7号,1号和PRI。
设备最大可支持240路电话
PT-90 5240 程控电话交换机是在经过充分市场调研,在丰泰通信多年的通信产品研发生产技术积累的基础上,充分吸收国内外众多数字交换机的优点, 运用嵌入式技术、模块化设计,并遵照ITU-T建议书的技术要求,采用先进的FPGA技术、贴片技术,开发、生产的真正契合用户需求的新一代IPPBX多媒体交换平台。
PT-90 5240 程控电话交换机具有热备份的公共单元、大容量Flash话单存储系统、全分散控制、模块化结构、在线升级、中继与用户卡板混插等功能,为用户提供灵活丰富的组网运用,支持多种中继和信令接口,易于安装、扩容、管理和维护。PT-90设备可广泛运用于运营商、电力、铁路等各行各业,可根据行业特点将设备配置成呼叫中心、调度指挥系统、电话会议系统等运用系统。单机框的PT-90设备可视为一个单元模块,通过单元模块级联,可扩展至容量≤10000线的交换系统,是用户改善通讯条件、提高工作效率、控制话费支出、实行办公智能化、降低项目建设成本的理想设备。
* 结构合理、外形美观
PT-90 5240 IPPBX设备子架为钣金结构,高度为5U,宽度为标准19英寸;
* 技术先进、可靠性高
采用嵌入式技术、FPGA运用技术及专用通信芯片设计,设备具有集成度高、功耗低、易于升级、兼容性强等优点。控制、电源单元采用主/备配置、电接口采用防雷技术,大大提高系统的可靠性;
* 多形式、宽范围运用
PT-90设备可配置成集团电话、电话会议设备、多媒体通信平台、调度指挥系统、呼叫中心、录音系统等设备形式,或多种功能的设备形式融合的设备平台,可广泛运用于各行各业;
* 配置灵活
单子架由主/备主控板与15块业务板组成,主/备主控板之间通过高速串口通信,15块业务板通过高速HDLC 与主用主控板通信。单子架可作为独立的交换系统,也可作为交换系统的一个模块;
* 组网接口丰富
设备之间可采用SDH、PDH、ETH、E1等接口组网,中继接口协议支持SIP、H.232、PRI、SS7、No.1、V5等,支持FXO、2/4WEM模拟环路中继;
* 业务板卡种类众多
数字中继板(TRK/SDH/PDH/ETH/E1等)、模拟用户板(FXS/FXO/E&M)、会议及回音抵消板(ECC)、媒体转换板(IPS)等;
* 网管系统操作简便且功能强大
基于Windows系统的中/英文图形界面管理平台,操作简便。网管系统包含话务监控、参数设置、计费管理等多种功能模块,还具有设备告警检测、外线测试、电平调整、系统在线升级等功能。
| 板卡功能参数 |
主控板:8192×8192数字交换网络,32个DTMF接收器,32个DTMF发送器,32个MFC收/发器,32个录音器,32个放音器,10个三方会议室,一套共享的标准信号音产生器,一套交换控制软件; 数字中继板:16个E1,16个64K HDLC 收发器,MTP2/Q.921/V5.2底层软件; 模拟用户板:16个FXS/FXO,16个CallerID发送器,16个DTMF收号器,16个脉冲收号器; 会议及回音抵消板(ECC):6个30方会议室,6×30路回音抵消器; 媒体转换板(IPS):16个录音器,16个放音器,16个语音编/解码器,支持G.711(A律) G.723 G.729; SDH、PDH、E1、ETH等接口板的数量与类型按组网要求配置; |
| 网管接口 |
10/100M ETH |
| 电源功耗 |
小于360W |
| 工作环境 |
工作温度:-10℃∼50℃ 工作湿度:5%∼95% (无凝结) 储藏温度:-40℃∼80℃ 储藏湿度:5%∼95% (无凝结) |
1. 单模块(单子架)的运用
说明:如上图所示,主要运用于没有跨地域组网要求,且用户分机数量较少的中小型企业、社区、学校等用户,实现本地电话组网并接入PSTN。
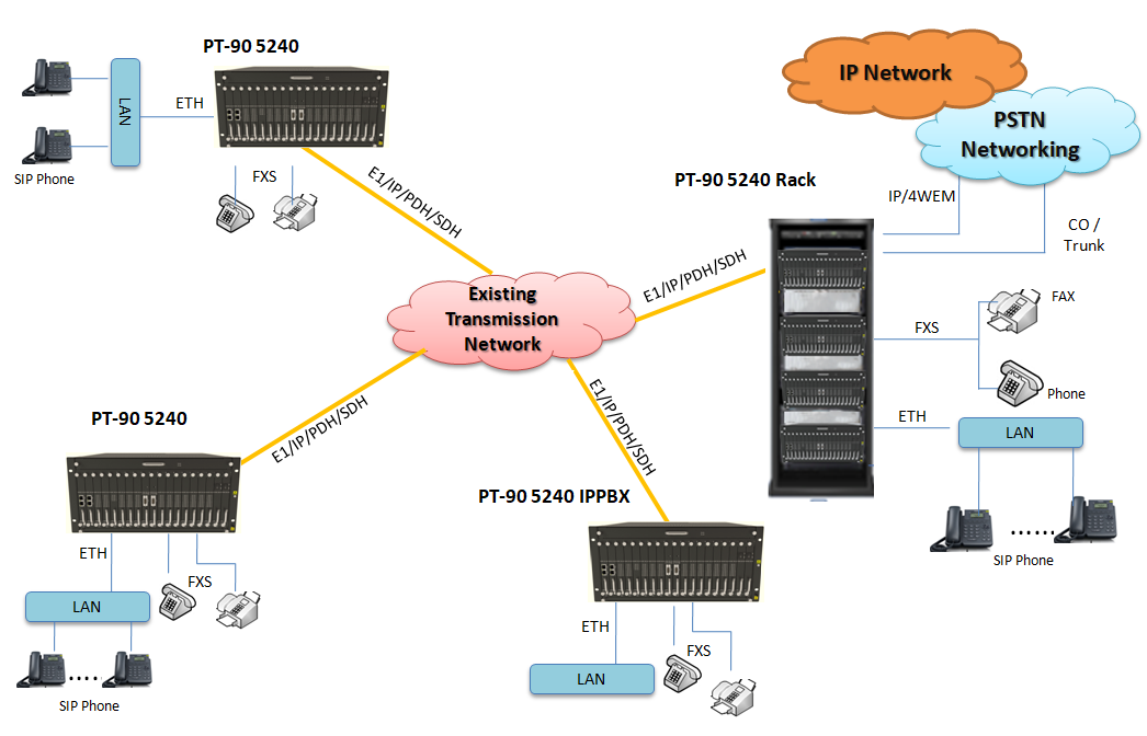
2. 多分支机构、多模块组网运用
说明:如上图所示,主要为电力、铁路等行业专网用户的运用方式,该类用户拥有独立的光传输网络,总部与分支机构之间通过公网或内部光传输网实现联网,整网实现统一规划。